指挥中心

六、系统配置

可以在系统配置上编辑功能配置、微信配置、支付宝配置、停车场配置、推送配置、小程序配置、贵州银行支付配置、短信配置、系统配置、后台标题配置、停车助手配置。

1.功能配置:在功能配置上可限制开单范围、限制缴清欠费离场、编辑付款二维码标题等。

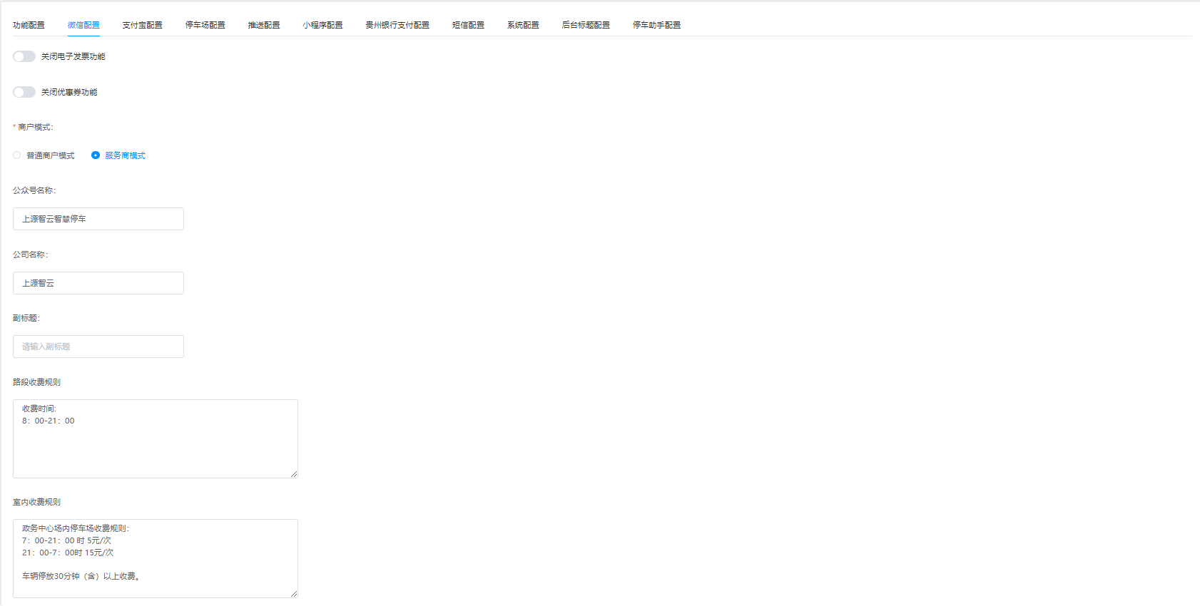
2.微信配置:在微信配置上选择开关电子发票功能、优惠券功能、选择商户模式等。

3.停车场配置:在停车场配置上可选择给予特殊车辆免费放行、入场是否语音播报、播报内容等。

4.推送配置:在推送配置上可设置车辆进离场通知、缴费成功通知、路段停车开关单通知、逃费缴费通知、催付通知、月卡到期通知、发票推送通知。

5.小程序配置:在小程序配置上可设置开关优惠券功能、开关电子发票功能、填写小程序APPID、名称、密钥等信息。

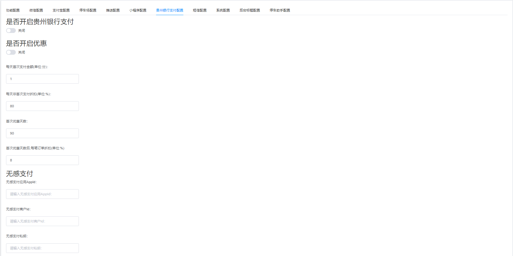
6.贵州银行配置:在贵州银行配置上可设置开关贵州银行支付、是否开启优惠、填写无感支付、聚合支付、快捷支付信息。

7.短信配置:在短信配置上可添加短信模板、编辑删除原有的短信模板。

8.系统配置:在系统配置上可填写空泊位、已占有泊位、计费中泊位等信息。

9.后台标题配置:在后台标题配置上可填写登录页标题、指挥中心标题、菜单栏标题。

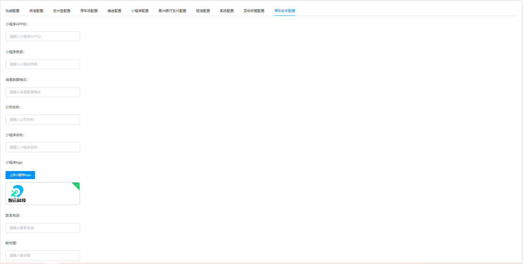
10.停车助手配置:在停车助手配置上可填写小程序APPID、密钥、消息数据格式、公司名称等信息。